Протокол x402 позволяет Интернету пропускать рекламу и вступает в эпоху микроплатежей

👤 energyedhome@Adelaide 📅 2026-04-02 09:18:31

Технология блокчейн делает возможными микроплатежи. x402 изменит экономическую модель Интернета, перейдя от рекламы к микроплатежам, и подготовит к эре агентского Интернета. Эта статья основана на статье, написанной @_0xarayan, которая была организована, скомпилирована и написана DeepChao TechFlow.
(Предыдущее резюме: Расшифровка «x402»: реконструкция платежного доверия в эпоху искусственного интеллекта, Святой Грааль, ведущий к следующему поколению машинной цивилизации)
(Справочное дополнение: Что такое протокол x402? Как начать революцию онлайн-платежей в эпоху агентов искусственного интеллекта)

На протяжении десятилетий онлайн-реклама была единственным способом выживания Интернета.

Все борются за внимание. Для достижения этой цели компания собирает все возможные данные о пользователях, создает профили пользователей и показывает пользователям рекламу.

Протокол x402 позволяет Интернету пропускать рекламу и вступать в эпоху микроплатежей
Агентские сети и оригинальные sin

В Интернете эта единственная модель открыла рынок, который сейчас оценивается в триллионы долларов.

Финансы всегда присутствовали в Интернете:

  • Работайте с поставщиками платежей
  • Установите платный доступ для ограничения доступа к веб-сайту
  • Или покажите рекламу

Однако микроплатежи (менее 1 доллара США) никогда не были экономически жизнеспособными (комиссия Visa/Mastercard ~2% + 0,10 доллара США за транзакционную стоимость), поэтому реклама становится единственным модель:

  • Пользователи могут получить бесплатный доступ к огромному контенту.
  • Рекламодатели могут точно таргетировать группы пользователей для продвижения продуктов.
  • Издатели контента могут зарабатывать деньги на контенте.

Это беспроигрышный вариант для всех.

По мере того, как мир постепенно приближается к эре агентства:

  • Агенты начинают заменять людей в качестве потребителей контента и постепенно становятся средним слоем.
  • Рекламодатели больше не смогут размещать рекламу напрямую людям, и рекламная экономика рухнет.
  • Агенты либо «сканируют» контент, либо приобретают его напрямую.
  • API (интерфейс прикладного программирования) станет режимом связи по умолчанию, а не через браузер или прокси-браузер.
Протокол x402 позволяет Интернету пропускать рекламу и вступает в эпоху микроплатежей
Пользователь Путь

В Интернете невозможно с финансовой точки зрения собирать или красть контент, поэтому издатели контента обратятся к микроплатежам за свои сайты, а агентствам понадобится способ оплатить эти сборы. На протяжении десятилетий микроплатежи были недоступны, пока не появился блокчейн.

Блокчейны, такие как @Solana, делают возможным масштабные микроплатежи, избегая при этом эксплуатации пользователей.

x402— это унифицированный интерфейс, основанный на стандарте 402, который обеспечивает:

  • Потребители платят за контент
  • Издатели взимают плату за контент

Все это без посредников (таких как Visa или Mastercard), что делает агентские микроплатежи реальностью.

Протокол x402 позволяет Интернету пропускать рекламу и вступать в эпоху микроплатежей
Источник: payai.network

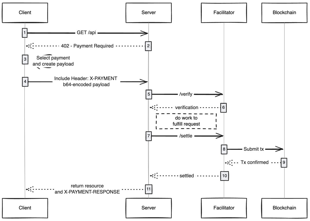
Когда какой-либо клиент (прокси-сервер/браузер) отправляет запрос на доступ к контенту, хост контента отвечает и просит оплатить плату за контент. После того, как клиент завершит оплату, он может получить права доступа к контенту, открывая тем самым новую экономику прокси-сети.

Случаи использования, которые меня интересуют

Безгазовый пользовательский опыт. Я думаю, что одна из недостаточно изученных областей — это то, как x402 может позволить пользователям обеспечить безгазовый интерфейс для транзакций в любой сети. Пользователям достаточно иметь активы в кошельке для завершения транзакции.

Браузеры x402. Кто-то должен просто создать форк Chromium и интегрировать x402 в браузер. @Brave действительно должен это сделать, они хорошо осведомлены о пользователях в области шифрования, уже имеют функции кошелька и поддерживают IPFS по умолчанию. На мой взгляд, именно эта команда с наибольшей вероятностью справится с этой задачей.

Онлайн-рынки. На традиционных рынках существует проблема исследования. @CoinbaseDev решил эту проблему, введя базары (на хинди «базар»), но это централизованно поддерживаемые торговые площадки, и они всегда будут иметь определенные ограничения. Кто-то должен создать внутрисетевой каталог, который позволит любому добавлять контент, который он продает (API/информационные бюллетени/книги и т. д.), и внедрить в каталог механизм оценки, например, как OpenRouter оценивает модели.

Пропускать рекламу. Как и любой технологии, миру потребуется время, чтобы адаптироваться к x402. А пока рекламу можно будет пропускать с помощью микроплатежей, что станет естественным направлением развития x402. Пользователи могут установить предпочтительный дневной лимит расходов, а при посещении YouTube браузер x402 будет автоматически пропускать рекламу и платить рекламодателям.

Меня всегда поражало, как простые технологии могут открыть новую экономику, и x402 — одна из них.

Если вы развиваетесь в этой сфере, являетесь ли вы продавцом или покупателем, вы можете обратиться ко мне. Мы строим что-то для вас.

Этикетка:
делиться:
FB X YT IG
energyedhome@Adelaide

energyedhome@Adelaide

Редактор блокчейна и криптоактивов, специализирующийся наанализироватьАнализ и аналитика контента домена

Комментарий (10)

Финн 77дней назад
Редко когда вопрос энергопотребления объективно обсуждается.
Кэрол 77дней назад
Какова именно плата за газ? Почему это так нестабильно?
Малачи 77дней назад
Прочитав это, я чувствую себя более уверенно в DAO.
Клайв 77дней назад
NFT выходит за рамки изображений и расширяет возможности физических активов, и это правильное направление.
Хит 77дней назад
Что такое газовая война?
Мейбл 78дней назад
Хороший момент, на который стоит обратить внимание.
Коннор 79дней назад
В настоящее время приложениям блокчейна все еще необходимо прорваться через этот круг.
Рафаэль 80дней назад
Истинная децентрализация может никогда не быть достигнута.
Джереми 91дней назад
Мы можем переоценивать краткосрочное воздействие технологий и недооценивать долгосрочное воздействие.
Тед 104дней назад
В настоящее время приложения блокчейна все еще нуждаются в популяризации.

Добавить комментарий

Популярный контент

Собственная публичная сеть Circle Arc, раннее интерактивное обучение, в тестовой сети запущено 11 проектов.

Собственная публичная сеть Circle Arc, раннее интерактивное обучение, в тестовой сети запущено 11 проектов.

2026-04-02
Stripe официально объявила о более чем 40 новых обновлениях: платформа Open Issuance позволяет компаниям выпускать стейблкоины одним щелчком мыши и сотрудничает с OpenAI для выпуска протокола ACP.

Stripe официально объявила о более чем 40 новых обновлениях: платформа Open Issuance позволяет компаниям выпускать стейблкоины одним щелчком мыши и сотрудничает с OpenAI для выпуска протокола ACP.

2026-04-02
Оценка Kraken взлетает до 20 миллиардов долларов! Идет новый раунд финансирования для подготовки к IPO в следующем году

Оценка Kraken взлетает до 20 миллиардов долларов! Идет новый раунд финансирования для подготовки к IPO в следующем году

2026-04-02
Новый председатель SEC поддерживает «минимальное регулирование»: рассматривая возможность замены корпоративных квартальных отчетов полугодовыми отчетами, инвесторы обеспокоены потерей прозрачности

Новый председатель SEC поддерживает «минимальное регулирование»: рассматривая возможность замены корпоративных квартальных отчетов полугодовыми отчетами, инвесторы обеспокоены потерей прозрачности

2026-04-02
Тяжелый! NVIDIA тратит 100 миллиардов долларов США на сотрудничество с OpenAI для создания центра обработки данных с искусственным интеллектом мощностью 10 ГВт, акции NVDA подскочили на 3,9%

Тяжелый! NVIDIA тратит 100 миллиардов долларов США на сотрудничество с OpenAI для создания центра обработки данных с искусственным интеллектом мощностью 10 ГВт, акции NVDA подскочили на 3,9%

2026-04-02
Серебро преодолело отметку в 70 долларов и достигло еще одного исторического максимума! Рыночная стоимость приближается к 4 триллионам долларов США. Каков следующий шаг, чтобы обогнать Apple и Huida?

Серебро преодолело отметку в 70 долларов и достигло еще одного исторического максимума! Рыночная стоимость приближается к 4 триллионам долларов США. Каков следующий шаг, чтобы обогнать Apple и Huida?

2026-04-02

Популярный контент